Hromadné zpracování žádostí o kontrolu pro postup
Student » Stránka Studium » ÚDAJE O STUDIU » Hromadné zpracování žádostí o kontrolu pro postup
Postup při hromadném zpracování studentských žádostí o kontrolu pro postup:
1. Referentka si vyfiltruje studia studentů, kteří si zažádali o kontrolu pro postup.
Filtr:
- "Žádost o kontrolu pro postup" (odstavec STUDIUM RŮZNÉ) = 'A'
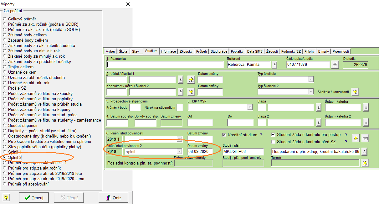
2. Pomocí menu "Hromadné"/"Studenti - výpočet průměrů, bodů, duplicit, plnění" se spočítá "Splnil2" se doplní výsledek "Plnění stud. povinností 2" na záložce Studium.

3. Následně referentka provede přípravu studií pro postup do nového ak. roku.
Podrobněji popisuje dokumentace POSTUP DO NOVÉHO AKADEMICKÉHO ROKU
Filtr:
- "Žádost o kontrolu pro postup" (odstavec STUDIUM RŮZNÉ) = 'A'
- "Plnění povinností 2" (odstavec STUDIUM RŮZNÉ) = 'S (splnil)', případně i 'D (splnil pro podmín.zápis)' nebo 'O (splnil pro opakování)'
- "Příprava, postup do nového ak.roku" (odstavec AKADEMICKÝ ROK) = 'Nepřipraven pro nový ak. rok'
Po provedení kontroly nastavení pro přípravu (menu "Hromadné"/"Nastaveni pro přípravu nového akad.roku") lze studenty hromadně připravit pro postup (menu "Hromadné"/"Příprava pro nový akad.rok - hromadně").
4. Po provedené přípravě je třeba zrušit zrušit(smazat) příznak "Student žádá o kontrolu pro postup?"
a) všem studentům připraveným pro postup nebo
b) všem studentů, kteří zažádali o kontrolu, pak je třeba z filtru smazat položky "Plnění povinností 2" a "Příprava, postup do nového ak.roku" (filtr zůstane jako v bodě 1.).
a) všem studentům připraveným pro postup nebo
b) všem studentů, kteří zažádali o kontrolu, pak je třeba z filtru smazat položky "Plnění povinností 2" a "Příprava, postup do nového ak.roku" (filtr zůstane jako v bodě 1.).
Pomocí hromadného vyplňování (menu "Studenti - vyplňování a změny údajů...") lze změnit obsah položky "Žádost o kontrolu pro postup" na hodnotu 'N'.
Hromadné vyplňování a změny údajů jsou popsány Zde.
Případně pokud má fakulta ve formuláři Nastavení pro přípravu nového akad. roku (horní menu "Hromadné" ---> "Příprava pro nový akad. rok - hromadně..." ) zapnutý parametr "Odškrtnout "Student žádá o kontrolu pro postup", položka "Student žádá o kontrolu pro postup" se při přípravě pro postup automaticky odškrtne.
poslední změna: 06.11.2024


